端末ご利用ガイド-POS端末
POS端末のご利用方法について記載しております
ご利用いただける端末は以下のみとなります
- SUNMI V2S(SUNMI社製)
- SUNMI V2 PRO(SUNMI社製)
- SUNMI P2 PRO(SUNMI社製)
- SUNMI V3(SUNMI社製)
- SUNMI V1S(SUNMI社製)
- SUNMI M2 MAX(SUNMI社製)
- SUNMI T2 MINI(SUNMI社製)
- SUNMI D3 MINI(SUNMI社製)
- タブレット端末(iOS / Android)
適用アプリ/プラン
restaurant - Standard , Premium , Premium Pro , Enterprise
retailing - Standard , Premium , Premium Pro , Enterprise
ご利用プランによって登録可能な台数が異なります
利用費用
無料
ご利用可能台数の追加は1台あたり1,000円 / 月にて承ります
メニュー
加盟店ご利用方法
注文項目の設定
POS端末で 簡易決済 をご利用される場合に設定していただきます
1.管理画面にログインします
2.【アプリ管理】から対象アプリの「OneQR」をクリックします
3.【Marketplace】をクリックします
4.「OneQR POS管理」をクリックします
5.<注文項目設定>の 無効 / 有効 を設定します
無効にする:商品の販売情報を管理しない
有効にする:商品の販売情報を管理する
初期設定は 無効にする が設定されています
注文項目 とは注文にフラグ付けをすることができる機能で、最大10個まで設定いただけます

6. 有効にする に設定した場合<項目名>を入力します
項目の並びや削除は以下アイコンで操作可能です
:項目の追加
:上下にドラッグして項目の並び替え
:項目の削除

7.「保存」をクリックします
端末情報の登録
1.管理画面にログインします
2.【アプリ管理】から対象アプリの「OneQR」をクリックします
3.【店舗】をクリックします
4.対象店舗の「詳細」をクリックします
5.[端末管理]をクリックします
6.【POS 端末】をクリックします
7.「+新規」をクリックします
8.<端末名>を入力します
9.<デバイス種類>を選択します
汎用デバイス :タブレット端末(iOS / Android)
SUNMI V2(S/PRO):V2S(SUNMI社製) / V2 PRO(SUNMI社製)
SUNMI P2 PRO :P2 PRO(SUNMI社製)
SUNMI V3 :V3(SUNMI社製)
SUNMI V1S :V1S (SUNMI社製)
SUNMI M2 MAX :M2 MAX(SUNMI社製)
SUNMI T2 MINI :T2 MINI(SUNMI社製)
SUNMI D3 MINI :D3 MINI(SUNMI社製)
10.必要な情報を設定します
店内・テイクアウト機能:販売方法を選択
店内・テイクアウト:店内販売(イートイン)とテイクアウト販売を併用
店内のみ :店内販売(イートイン)のみ
テイクアウトのみ :テイクアウト販売のみ
Online決済方法非表示 :MPM方式での決済方法の表示有無
商品バーコードスキャン:POS端末でのバーコード読み取り機能利用有無
現金お支払い :現金決済の有無
入力記帳のみ(外部機器なし):機器を利用せずに現金を管理
キャッシュドロアを利用する :キャッシュドロアで現金を管理
自動つり銭機を利用する :自動釣り銭機で現金を管理
返金可能 :セルフレジ端末での店員による返金操作可否
返金パスワード:返金操作時に入力するパスワードを設定

▼汎用デバイス / SUNMI M2 MAX
▼SUNMI V2(S/PRO)/ SUNMI P2 PRO / SUNMI V3 / SUNMI V1S
支払完了時プリンター印字:出力する印字物を選択
印字物の詳細はこちらをご確認ください

▼SUNMI T2 MINI / SUNMI D3 MINI
支払完了時プリンター印字:出力する印字物を選択
印字物の詳細はこちらをご確認ください

11.「OK」をクリックします
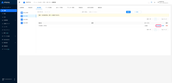
端末の紐付け
1.登録したPOS端末の「端末連携」をクリックします
2.発行されたパスワードでPOS端末と連携をします
3.POS端末で OneQR POS アプリ をインストールします
4. OneQR POS アプリ を起動します
5. 手順2 の操作で管理画面に表示された<端末コード>を入力します
12桁の文字列をスペースなしでご入力ください

6.「ログイン」をタップします
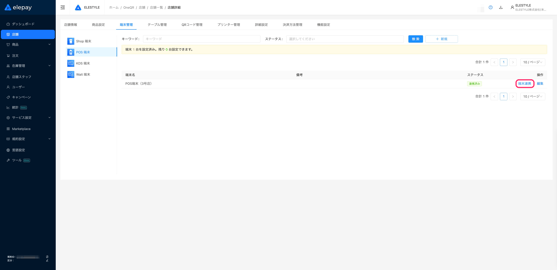
端末の紐付け解除 / 削除
1.管理画面にログインします
2.【アプリ管理】から対象アプリの「OneQR」をクリックします
3.【店舗】をクリックします
4.対象店舗の「詳細」をクリックします
5.[端末管理]をクリックします
6.【POS 端末】をクリックします
7.対象端末の「端末連携」をクリックします
8.「端末連携解除」をクリックします
連携していたデバイスに別の端末が連携された場合も 未連携 となります
9.「OK」をクリックします
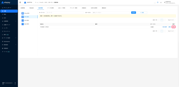
端末削除の場合は続けて以下対応を行います
10.「削除」をクリックします
11.「OK」をクリックします
各種端末設定
注文履歴の確認
1. OneQR POS の画面左上にある ハンバーガーメニュー をタップします
2.「注文履歴」をタップします
3.対象の決済をタップします
4.注文情報を確認します
簡易決済の場合、<商品詳細>の項目は表示されません
<購入情報>の項目として、注文項目名が表示されます

売上情報の確認
1. OneQR POS の画面左上にある ハンバーガーメニュー をタップします
2.「精算管理」をタップします
3.「精算レポートを作成」をタップします
4.レポート作成範囲を指定します
端末:操作している端末のみの情報を出力
店舗:操作している端末が連携されている店舗全体の情報を出力
5.レポート作成期間を指定します
以下を選択いただくと自動的に日付設定いただくことが可能です
前回精算以降:前回のレポート作成時間から操作時点の日時の期間で指定
今日 :操作日当日の00:00から23:59までの期間で指定
昨日 :操作日前日の00:00から23:59までの期間で指定
今週 :操作日を含む直近の日曜00:00から土曜23:59までの期間で指定
先週 :操作日前週の日曜00:00から土曜23:59までの期間で指定
今月 :操作月当月の1日00:00から末日23:59までの期間で指定
先月 :操作月前月の1日00:00から末日23:59までの期間で指定

6.「作成する」をタップします
プリンターが連携されているPOS端末のみ「作成する」をタップすると精算レシートが印刷されます

7.「印刷する」をタップします
プリンターが連携されているPOS端末のみ「印刷する」ボタンが表示されます

利用するモードの設定
1. OneQR POS の画面左上にある ハンバーガーメニュー をタップします
2.「設定」をタップします
3.「ホームページ設定」をタップします
4.利用するモードを設定します
簡易決済:金額を入力して支払い
メニュー:購入商品を選択して支払い
スキャン:バーコードをスキャンして支払い
スキャンモードでご利用される場合、
管理画面の【商品一覧】にある商品詳細の <商品コード> へ
事前にJANコードを登録していただく必要がございます
※商品の登録方法については こちら をご確認ください

商品名を略称で表示する設定
1. OneQR POS の画面左上にある ハンバーガーメニュー をタップします
2.「設定」をタップします
3.「商品設定」をタップします
4. 有効 に切り替えます
管理画面の【商品一覧】に登録されている略称名を表示します

スキャナーの設定
商品登録スキャナー
1. OneQR POS の画面左上にある ハンバーガーメニュー をタップします
2.「設定」をタップします
3.「メニュー設定」をタップします
4.商品登録のスキャナー設定を 有効 にします
以下設定でご利用される場合に有効となります
- ホームページ設定:メニュー

5.利用するスキャナーを選択します
コードスキャナー:バーコードスキャナーを利用して商品登録
カメラ :カメラ機能を利用して商品登録
決済時スキャナー
1. OneQR POS の画面左上にある ハンバーガーメニュー をタップします
2.「設定」をタップします
3.「決済設定」をタップします
4.利用するスキャナーを選択します
カメラ :カメラ機能を利用して読み取り
コードスキャナー:バーコードスキャナーを利用して読み取り
スキャン提示音の設定
1. OneQR POS の画面左上にある ハンバーガーメニュー をタップします
2.「設定」をタップします
3.「スキャン設定」をタップします
4.提示音を 有効 にします
以下いずれかの設定でご利用される場合に有効となります
- ホームページ設定:スキャン
- ホームページ設定:メニュー
メニュー設定 :コードスキャナー

5.音声の詳細設定をします
成功音(スキャン成功時):登録済みの商品と一致した場合の音
失敗音(スキャン失敗時):登録済みの商品と一致しない場合の音
音量調節(低 / 中 / 高):3段階での音量調節
プリンターの確認
1. OneQR POS の画面左上にある ハンバーガーメニュー をタップします
2.「設定」をタップします
3.「プリンター設定」をタップします
4.接続されているプリンターを確認します
ご利用方法
簡易決済
1.「簡易決済」を選択します
2.「注文項目名」をタップします
注文項目設定が無効となっている場合「注文項目名」は表示されません
※注文項目の設定や確認は こちら をご確認ください

3.対象の<注文項目名>を選択します
4.金額を入力します

5.金額確定の 矢印 をタップします
6.商品が複数ある場合は プラス をタップします
7.2点目以降の商品金額を入力します
8.金額確定の 矢印 をタップします
9.「支払い」をタップします
10.支払い方法を選択します
11.お客様がQRコードをスマートフォンで読み取ります
12.お客様のお支払が完了後「確定」をタップします
お客様のお支払が完了すると自動で以下画面へ切り替わります

お客様側での支払方法は こちら をご参照ください
メニュー
※店内・テイクアウト設定が 無効 な場合にて記載しております
1.「メニュー」を選択します
2.商品を選択します
メニュー設定で商品登録スキャナー設定(コードスキャナー / カメラ)を
している場合、商品一覧の右下に以下アイコンが表示されます
アイコンをタップしてコードスキャナーまたはカメラで
バーコードを読み込んで商品を登録することも可能です![]()
ご利用いただくには、管理画面の【商品一覧】にある商品詳細の <商品コード> へ
事前にJANコードを登録していただく必要がございます
※商品の登録方法については こちら をご確認ください

3.「お会計」をタップします
4.支払い方法を選択します
5.お客様がQRコードをスマートフォンで読み取ります
6.お客様のお支払が完了後「確定」をタップします
お客様のお支払が完了すると自動で以下画面へ切り替わります

お客様側での支払方法は こちら をご参照ください
スキャン
スキャンモードでご利用される場合、
管理画面の【商品一覧】にある商品詳細の <商品コード> へ
事前にJANコードを登録していただく必要がございます
※商品の登録方法については こちら をご確認ください
1.「スキャン」を選択します
2.スキャナーで商品バーコードをスキャンします
JANコードを登録していない商品は、
「バーコードなし」より商品を選択することも可能です

3.「お会計」をタップします

4.支払い方法を選択します
5.お客様がQRコードをスマートフォンで読み取ります

6.お客様のお支払が完了後「確定」をタップします
お客様のお支払が完了すると自動で以下画面へ切り替わります

お客様側での支払方法は こちら をご参照ください
返金処理
管理画面からの返金方法についてはこちらをご確認ください
1. OneQR POS の画面左上にある ハンバーガーメニュー をタップします
2.「注文履歴」をタップします
3.対象の決済をタップします
4.「返金」をタップします
5.返金パスワードを入力します
管理画面で設定したパスワードを入力します
パスワードの確認や設定変更は こちら をご確認ください

6.「確定」をタップします
7.「確定」をタップします
8.ステータスが 返金済み に変更されたことを確認します
ユーザーご利用方法
1.スマートフォンのカメラ機能でQRコードを読み取ります
2.支払方法を選択します

3.「支払」をタップします

4.支払後、完了画面が表示されたことを確認します
