オプション機能利用ガイド-オーダーQR / 決済用QR
オーダーQR / 決済用QR機能のご利用方法について記載しております
適用アプリ/プラン
restaurant - Standard , Premium , Premium Pro , Enterprise
retailing - Standard , Premium , Premium Pro , Enterprise
プランによって作成可能なQRコード数は異なります
利用費用
無料
利用可能デバイス
- モバイルオーダー
- 管理画面
メニュー
金額入力QRコード
設定方法
QRコードの作成
1.管理画面にログインします
2.【アプリ管理】から対象アプリの「OneQR」をクリックします
3.【店舗】をクリックします
4.対象店舗の「詳細」をクリックします
5.[QRコード管理]をクリックします
6.【金額入力QR】をクリックします
7.「+新規」をクリックします
8.<QRコード名>を入力します
QRコードを印刷いただく際、<店舗名>として表示される名称となります

9.「OK」をクリックします
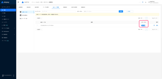
10.<ステータス>を 公開中 に変更します
QRコードの停止 / 削除
1.管理画面にログインします
2.【アプリ管理】から対象アプリの「OneQR」をクリックします
3.【店舗】をクリックします
4.対象店舗の「詳細」をクリックします
5.[QRコード管理]をクリックします
6.【金額入力QR】をクリックします
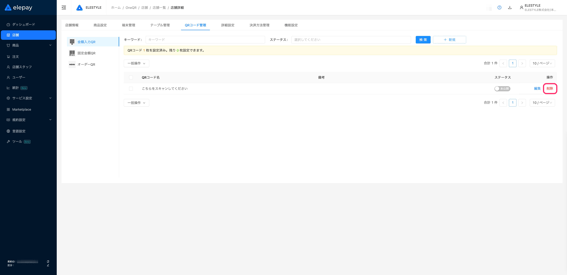
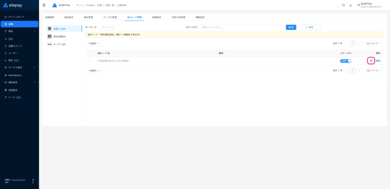
7.対象QRコードの<ステータス>を 非公開 に変更します
QRコードを削除する場合続けて以下対応を行います
8.「削除」をクリックします
9.「OK」をクリックします
ご利用方法
QRコードの印刷方法
1.管理画面にログインします
2.【アプリ管理】から対象アプリの「OneQR」をクリックします
3.【店舗】をクリックします
4.対象店舗の「詳細」をクリックします
5.[QRコード管理]をクリックします
6.【金額入力QR】をクリックします
7.対象QRコードの QRコードマーク をクリックします
8.「プリント」をクリックします
プリント内容はサービス設定メニューの【プリント設定】から変更いただけます
【プリント設定】の詳細については こちら をご確認ください

9.「プリント」をクリックして印刷します
支払い方法
1.QRコードを読み取ります
2.支払い金額を入力します
3.支払方法を選択します
4.「支払」をタップします
5.決済完了後、支払完了画面が表示されること確認します
注文確認
注文情報画面の【端末情報】欄記載の<端末名><端末種類>にて注文されたQRコード情報を確認いただけます。
端末名 :<QRコード名>
端末種類:金額入力QR
注文情報の確認方法については こちら をご確認ください

固定金額QRコード
設定方法
QRコードの作成
1.管理画面にログインします
2.【アプリ管理】から対象アプリの「OneQR」をクリックします
3.【店舗】をクリックします
4.対象店舗の「詳細」をクリックします
5.[QRコード管理]をクリックします
6.【固定金額QR】をクリックします
7.「+新規」をクリックします
8.<QRコード名><金額>を入力します
- <QRコード名>はQRコードを印刷いただく際、<店舗名>として表示される名称となります
- <金額>は1〜999,999円まで設定いただけます

9.「OK」をクリックします
10.<ステータス>を 公開中 に変更します
QRコードの停止 / 削除
1.管理画面にログインします
2.【アプリ管理】から対象アプリの「OneQR」をクリックします
3.【店舗】をクリックします
4.対象店舗の「詳細」をクリックします
5.[QRコード管理]をクリックします
6.【固定金額QR】をクリックします
7.対象QRコードの<ステータス>を 非公開 に変更します
QRコードを削除する場合続けて以下対応を行います
8.「削除」をクリックします
9.「OK」をクリックします
ご利用方法
QRコードの印刷方法
1.管理画面にログインします
2.【アプリ管理】から対象アプリの「OneQR」をクリックします
3.【店舗】をクリックします
4.対象店舗の「詳細」をクリックします
5.[QRコード管理]をクリックします
6.【固定金額QR】をクリックします
7.対象QRコードの QRコードマーク をクリックします
8.「プリント」をクリックします
プリント内容はサービス設定メニューの【プリント設定】から変更いただけます
【プリント設定】の詳細については こちら をご確認ください

9.「プリント」をクリックして印刷します
支払い方法
1.QRコードを読み取ります
2.支払い金額を確認します
3.支払方法を選択します
4.「支払」をタップします
5.決済完了後、支払完了画面が表示されること確認します
注文確認
注文情報画面の【端末情報】欄記載の<端末名><端末種類>にて注文されたQRコード情報を確認いただけます。
端末名 :<QRコード名>
端末種類:固定金額QR
注文情報の確認方法については こちら をご確認ください

オーダーQRコード
設定方法
QRコードの作成
1.管理画面にログインします
2.【アプリ管理】から対象アプリの「OneQR」をクリックします
3.【店舗】をクリックします
4.対象店舗の「詳細」をクリックします
5.[QRコード管理]をクリックします
6.【オーダーQR】をクリックします
7.「+新規」をクリックします
8.<QRコード名>を入力します
9.<店内・テイクアウト設定>で飲食方法を選択します
10.「OK」をクリックします
11.<ステータス>を 公開中 に変更します
QRコードの停止 / 削除
1.管理画面にログインします
2.【アプリ管理】から対象アプリの「OneQR」をクリックします
3.【店舗】をクリックします
4.対象店舗の「詳細」をクリックします
5.[QRコード管理]をクリックします
6.【オーダーQR】をクリックします
7.対象QRコードの<ステータス>を 非公開 に変更します
QRコードを削除する場合続けて以下対応を行います
8.「削除」をクリックします
9.「OK」をクリックします
ご利用方法
QRコードの印刷方法
1.管理画面にログインします
2.【アプリ管理】から対象アプリの「OneQR」をクリックします
3.【店舗】をクリックします
4.対象店舗の「詳細」をクリックします
5.[QRコード管理]をクリックします
6.【オーダーQR】をクリックします
7.対象QRコードの QRコードマーク をクリックします
8.「プリント」をクリックします
プリント内容はサービス設定メニューの【プリント設定】から変更いただけます
【プリント設定】の詳細については こちら をご確認ください

9.「プリント」をクリックして印刷します
支払い方法
1.QRコードを読み取ります
2.購入する商品を選択します
3.「支払」をタップします
4.支払方法を選択します
5.「支払」をタップします
6.決済完了後、支払完了画面が表示されること確認します
注文確認
管理画面
注文情報画面の【端末情報】欄記載の<端末名><端末種類>にて注文されたQRコード情報を確認いただけます。
端末名 :<QRコード名>
端末種類:オーダーQR
注文情報の確認方法については こちら をご確認ください

KDS端末
通常の注文と同様の方法にて注文内容を確認いただけます
KDS端末の詳細については こちら をご確認ください