オプション機能利用ガイド-店舗スタッフ
店舗スタッフ機能のご利用方法について記載しております
適用アプリ/プラン
restaurant - Standard , Premium , Premium Pro , Enterprise
retailing - Standard , Premium , Premium Pro , Enterprise
parking - 大型施設
利用費用
1アプリあたり月額20,000円(100名まで)
※人数追加は 1アプリあたり月額10,000円(追加100名ごと)の追加料金が発生します
利用可能デバイス
- 管理画面
メニュー
加盟店様ご利用方法
インストール方法
1.管理画面にログインします
2.【アプリ管理】から対象アプリの「OneQR」をクリックします
3.【Marketplace】をクリックします
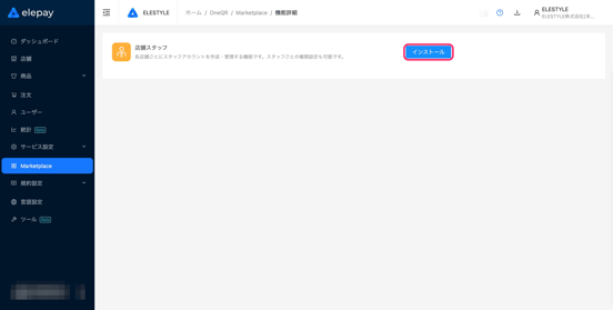
4.「店舗スタッフ」をクリックします
【Marketplace】にオプション機能が表示されていない場合がございます
ご利用をご希望の加盟店様は以下内容と併せて サポート窓口 までご連絡ください
- 店舗スタッフの登録人数(100名単位)
- 利用開始月

5.「インストール」をクリックします
スタッフの登録
1.管理画面にログインします
2.【アプリ管理】から対象アプリの「OneQR」をクリックします
3.【店舗スタッフ】をクリックします
4.「+新規」をクリックします
5.各項目を設定します
   メール         :メールアドレスを入力
   店舗スタッフ名     :スタッフ名を入力
   役割          :店長 / 店員 / 閲覧のみ の権限を指定
   アクセス可能店舗の選択:全店舗 / 指定店舗 を選択
<役割>の各権限の詳細については こちら よりご確認ください

 5-1.<アクセス可能店舗の選択>を 指定店舗 にした場合「+店舗編集」をクリックします
 
 5-2.対象店舗を選択します
 
 5-3.「OK」をクリックします
 
6.「保存」をクリックします
「保存」をクリックした時点でスタッフのアドレスに招待メールが送信されます
スタッフへ送信されるメールの詳細は こちら をご確認ください

7.<ステータス>が 招待済み になっていることを確認します
スタッフ情報の変更
スタッフ名 / 役割 / アクセス可能店舗 の変更
スタッフのメールアドレスは変更不可となりますので削除してから再度登録してください
1.管理画面にログインします
2.【アプリ管理】から対象アプリの「OneQR」をクリックします
3.【店舗スタッフ】をクリックします
4.「詳細」をクリックします
5.<店舗スタッフ名><役割><アクセス可能店舗の選択>を変更します
   店舗スタッフ名     :スタッフ名を入力
   役割          :店長 / 店員 / 閲覧のみ の権限を指定
   アクセス可能店舗の選択:全店舗 / 指定店舗 を選択
<役割>の各権限の詳細については こちら よりご確認ください

 5-1.<アクセス可能店舗の選択>を 指定店舗 にした場合「+店舗編集」をクリックします
 
 5-2.対象店舗を選択します
 
 5-3.「OK」をクリックします
 
 5-4.指定した店舗を削除する場合は「クリア」「×」で削除します
     クリア:指定した店舗を全て削除する
     ×    :対象の店舗のみ削除する
 
6.「保存」をクリックします
パスワードのリセット
1.管理画面にログインします
2.【アプリ管理】から対象アプリの「OneQR」をクリックします
3.【店舗スタッフ】をクリックします
4.「詳細」をクリックします
5.「パスワードをリセット」をクリックします
6.入力欄に RESET と入力します
7.「OK」をクリックします
「OK」をクリックした時点でスタッフのアドレスにメールが送信されます
スタッフへ送信されるメールの詳細は こちら をご確認ください

8.<ステータス>が 招待済み になっていることを確認します
スタッフの削除
1.管理画面にログインします
2.【アプリ管理】から対象アプリの「OneQR」をクリックします
3.【店舗スタッフ】をクリックします
4.「詳細」をクリックします
5.「一時停止する」をクリックします
6.「OK」をクリックします
7.「削除する」をクリックします
8.「OK」をクリックします
店舗スタッフご利用方法
登録方法
店舗管理のアカウント情報がメールで届きますのでメールよりご登録いただきます
メール件名:「OneQR」店舗管理の登録情報を届けました
1.<OTP>のパスワードをコピーします
2.「登録する」をクリックします
3.<パスワード>にコピーした<OTP>を入力します
4.「ログイン」をクリックします
5.<パスワード>を設定します
パスワードの設定は以下にご注意ください
- 8〜20文字以内
- 数字 / 英字(大文字または小文字)を含む

6.パスワードの確認のため<パスワード再確認>を入力します
7.「確認」をクリックします
パスワード再設定
店舗管理のアカウント情報リセットのメールが届きますので再登録をしていただきます
メール件名:「OneQR」店舗管理の登録情報をリセットされました
1.<OTP>のパスワードをコピーします
2.「登録する」をクリックします
3.<パスワード>にコピーした<OTP>を入力します
4.「ログイン」をクリックします
5.<パスワード>を設定します
パスワードの設定は以下にご注意ください
- 8〜20文字以内
- 数字 / 英字(大文字または小文字)を含む

6.パスワードの確認のため<パスワード再確認>を入力します
7.「確認」をクリックします
ログイン
1.[店舗管理用]より<アプリ略称又はID><メールアドレス><パスワード>を入力します
<アプリ略称又はID>は登録時のメールに記載されています

2.「ログイン」をクリックします
店舗の切り替え
1.管理画面にログインします
2.下記いずれかの方法で店舗を切り替えます
▼アカウント名にカーソルをあわせ「店舗切り替え」をクリックします
▼上部にある店舗名をクリックします
3.切り替える店舗を選択します
4.「OK」をクリックします
5.店舗が切り替わっていることを確認します
![elepay-mark-512x512.png]](https://support.elepay.io/hs-fs/hubfs/elepay-mark-512x512.png?width=40&height=40&name=elepay-mark-512x512.png)