オプション機能利用ガイド-注文通知
注文通知機能のご利用方法について記載しております
適用アプリ/プラン
restaurant - Premium , Premium Pro , Enterprise
retailing - Premium , Premium Pro , Enterprise
利用費用
無料
利用可能デバイス
- モバイルオーダー
メニュー
加盟店様ご利用方法
設定方法
1.管理画面にログインします
2.【アプリ管理】から対象アプリの「OneQR」をクリックします
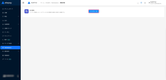
3.【Marketplace】をクリックします
4.「注文通知」をクリックします
5.「インストール」をクリックします
6.<メール通知>を 利用する に設定します
7.<通知先アドレス><メール署名>を設定します
返信先アドレス:注文完了メールに返信があった際の転送先メールアドレスを入力
メール署名 :注文完了メールに挿入するメール署名を入力

8.「確認」をクリックします
9.「利用開始」をクリックします
ユーザーご利用方法
ご利用イメージ
1.支払方法選択画面にて「メールアドレスを入力してください」をタップします
2.<メールアドレス>を入力します
3.「保存」をタップします
4.メールアドレスが登録されたことを確認し支払い手続きを進めます
5.支払完了後登録したメールアドレスへ注文詳細が届きます