管理画面操作ガイド - 顧客
顧客機能の利用方法について記載しております
elepayでのご契約の場合のみご利用可能です
メニュー
顧客情報の登録
画面登録
1.管理画面にログインします
2.【アプリ管理】から対象アプリの「マルチ決済」をクリックします
3.【顧客】をクリックします
4.「+新規」をクリックします
5.顧客情報を登録します
お名前 :顧客の氏名
メールアドレス :顧客のメールアドレス
電話番号 :顧客の電話番号
メモ :顧客に関する付随情報
6.「OK」をクリックします
CSVインポート
1.管理画面にログインします
2.【アプリ管理】から対象アプリの「マルチ決済」をクリックします
3.【顧客】をクリックします
4.「CSVインポート」をクリックします
5.「テンプレートをダウンロード」をクリックします
6.「次へ」をクリックします
7.テンプレートに必要情報を入力しCSV形式で保存します
お名前 :顧客の氏名
メールアドレス :顧客のメールアドレス
電話番号 :顧客の電話番号
メモ :顧客に関する付随情報
- 1回でインポートできる上限は2,000行となります
- <お名前>は必須となります

8.作成したファイルをドラッグ&ドロップでアップロードします
9.「CSVをインポート」をクリックします
10.インポートされた人数が正しいことを確認し「完了」をクリックします
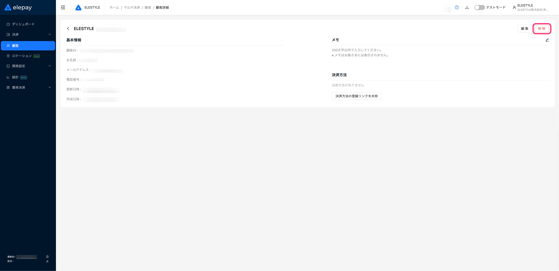
顧客情報の変更
1.管理画面にログインします
2.【アプリ管理】から対象アプリの「マルチ決済」をクリックします
3.【顧客】をクリックします
4.対象顧客の「詳細」をクリックします
5.「編集」をクリックします
6.変更内容を入力します
7.「OK」をクリックします
顧客情報の削除
1.管理画面にログインします
2.【アプリ管理】から対象アプリの「マルチ決済」をクリックします
3.【顧客】をクリックします
4.対象顧客の「詳細」をクリックします
5.「削除」をクリックします
6.「削除」をクリックします